
IDA Pro로 왜인지 안 열린다 싶었는데 가상머신 Windows 7 x64 에서는 열린다. 왜지?
같은 파일인데 여기서는 안되는게 거슬리지만 아무튼 분석을 해보겠다.

main 함수를 보자.

sub_8048434는 scanf를 통해 사용자로부터 문자열을 입력받고,
sub_8048451은 입력값이 조건을 만족하면 1을 반환하여,
sub_80484F7이 호출되게 하고 프로그램이 "Correct" 문자열을 출력하게 한다.
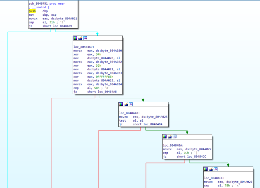
그 조건이 뭔지 알아야하기 때문에 sub_8048451 을 뜯어보도록 하자.

각 블록이 각각의 조건을 만족해 점프가 수행되고 1을 반환한다.



string[0] ^ 0x34 == 0x78
string[1] == '1'
string[2] ^ 0x32 == 0x7C
string[3] ^ 0x88 == 0xDD
string[4] == 'X'
위 조건을 만족하는 문자열은 L1NUX
'Wargame > Reversing.kr' 카테고리의 다른 글
| [Reversing.kr] Replace (0) | 2023.05.28 |
|---|---|
| [Reversing.kr] Easy Unpack (0) | 2023.05.28 |
| [Reversing.kr] Easy Keygen (0) | 2023.05.28 |
| [Reversing.kr] Easy Crack (0) | 2023.05.28 |